1.1结算单导出入口:结算-结算单-导出

1.2一般来说是分别以客户端维度导出结算单,导出一整月的结算单数据,将该客户的所有相关费用导出;由于结算单的体量都比较大,统一在下载任务里面后台排队下载

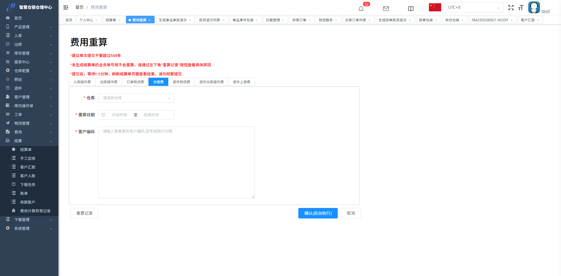
2.1费用重算
前提:配置一个新的费用或者延长原有费用的有效期,确保需要重算的单据的重算日期在有效期内
2.11费用配置错误
费用重算入口:结算-结算单-重算
将需要重算的单据,批量录入对应的输入框内,点击重算进行重算
2.12SKU尺寸错误
将此勾选项勾选之后,再做重算
2.12出库订单包材错误
修改包材入库:出库订单列表-更多-修改包材
选择了新包材之后,直接进行重算
也可以将错算的单据通过表格导入的方式,批量操作
作者:关冲 创建时间:2025-12-02 10:51
最后编辑:关冲 更新时间:2025-12-18 15:34
最后编辑:关冲 更新时间:2025-12-18 15:34